
標題: [教程] SKIN皮膚的基本入門 (貨櫃篇) [打印本页]
作者: hidefaye 時間: 2015-1-7 14:13 標題: SKIN皮膚的基本入門 (貨櫃篇)

需要的程式 / 材料
需要掌握基本造SKIN的技巧和理念
可看這裡
http://bbs.18wos.org/viewthread.html?tid=134534
所需的貨櫃網格按這裡下載
開始入門囉
由於ETS2的SKIN只支援.dds的FILE, 所以我們首先開啟DXTBMP程式
今次我們用冷凍貨櫃為例, 把需要的TEMPLATES拉過去DXTBMP
(冷凍貨櫃TEMPLATES檔名為cool_liner.png)
拉過去之後, 按Image > Send to Editor
程式會將網格傳送去小畫家, 這樣我們可以開始在小畫家畫圖了 (如要改用PS畫圖請參考上篇, 上篇有提到如何修改EDITOR)
我們簡單的貼兩個LOGO上去, 貼一個在車身一個在尾門
(注意) 由於ETS2貨櫃車身只需要做一邊, 不像車頭要做左右兩邊
貼好之後用你的辦法把網格弄走, 我們會用黃色作為車身顏色, 所以只要把黃色蓋過網格就好
這樣SKIN就做好了, 先SAVE去自已能找回的位置
按FILE > SAVE AS > 以BMP作為SAVE格式
之後我們要回到DXTBMP程式把剛剛的圖轉為DDS檔
按FILE > OPEN
選回剛剛SAVE好的BMP檔 (即我們用小畫家畫的SKIN)
選好後畫面是這樣
按FILE > SAVE AS > DDS Texture
(SAVE去自已能找回的位置)
[ 本帖最後由 hidefaye 於 2015-1-7 14:25 編輯 ]
附件: trailer_tutorials.zip (2015-1-7 14:25, 1.15 MB) / 該附件被下載次數 778
http://bbs.18wos.org/attachment.php?aid=295174
圖片附件: 1.png (2015-1-7 14:13, 35.27 KB) / 該附件被下載次數 564
http://bbs.18wos.org/attachment.php?aid=295175
圖片附件: 2.png (2015-1-7 14:13, 94.58 KB) / 該附件被下載次數 582
http://bbs.18wos.org/attachment.php?aid=295176
圖片附件: 3.png (2015-1-7 14:13, 79.43 KB) / 該附件被下載次數 599
http://bbs.18wos.org/attachment.php?aid=295177
圖片附件: 4.png (2015-1-7 14:13, 42.99 KB) / 該附件被下載次數 613
http://bbs.18wos.org/attachment.php?aid=295178
圖片附件: 5.png (2015-1-7 14:13, 57.79 KB) / 該附件被下載次數 599
http://bbs.18wos.org/attachment.php?aid=295179
圖片附件: 6.png (2015-1-7 14:13, 26.53 KB) / 該附件被下載次數 583
http://bbs.18wos.org/attachment.php?aid=295180
圖片附件: 7.png (2015-1-7 14:13, 101.99 KB) / 該附件被下載次數 593
http://bbs.18wos.org/attachment.php?aid=295181
圖片附件: 8.png (2015-1-7 14:13, 66.98 KB) / 該附件被下載次數 581
http://bbs.18wos.org/attachment.php?aid=295182
圖片附件: 9.png (2015-1-7 14:13, 42.6 KB) / 該附件被下載次數 561
http://bbs.18wos.org/attachment.php?aid=295183
作者: hidefaye 時間: 2015-1-7 14:13
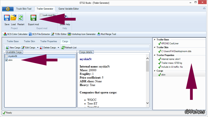
又再使用神器ETS2STUDIO
打開ETS2STUDIO, 按Trailer Generator, 左邊就是選出你要造的貨櫃型號 (Krone Coolliner就是冷凍貨櫃)
去第二頁Trailer skin, 按Browse (找回剛剛SAVE好的DDS檔)
之後第三頁Trailer properties
Trailer internal name 打上你貨櫃的名稱
Trailer mass 可用預設
AI Traffic 如果勾的話, 代表你造的貨櫃會在AI車輛中出現
最後來到第四頁Cargo, 第一次造的先按NEW CARGO
Cargo name跟Cargo internsl name隨便打就好
Cargo mass為重量, Cargo options勾要不要標註為重量級貨櫃,Cargo fragility 為脆弱度 (如果不懂的話可用預設),
Price coefficient 就是完成任務後金錢的多與小 (設為5的話大概一躺8萬起跳)
Cargo ADR class 為將你的貨櫃定為什麼危險級別
Companines that spawnthis cargo 為貨櫃出現的公司 (接任務)
Companinese thatreceive this cargo 為交還貨櫃的公司 (完成任務)
(想貨櫃的出現率高的話, 就兩邊都全勾)
設定好後按SAVE CARGO
勾回剛剛設定好的資料, 看到右邊全綠代表資料齊全,可以按EXPORT MOD (它是自動SAVE成一個MOD)
位置我們直接放進去MOD就好 C:\Documents\Euro TruckSimulator 2\mod
P.S. 設定了一次以後可以直接勾資料, 不用重新再設定
這樣就大功告成了, 進遊戲勾回你制作的SKIN MOD
來驗收一下成果吧
[ 本帖最後由 hidefaye 於 2015-1-7 14:36 編輯 ]
圖片附件: 10.png (2015-1-7 14:20, 200.41 KB) / 該附件被下載次數 576
http://bbs.18wos.org/attachment.php?aid=295184
圖片附件: 11.png (2015-1-7 14:20, 80.24 KB) / 該附件被下載次數 547
http://bbs.18wos.org/attachment.php?aid=295185
圖片附件: 12.png (2015-1-7 14:20, 74.17 KB) / 該附件被下載次數 580
http://bbs.18wos.org/attachment.php?aid=295186
圖片附件: 13.png (2015-1-7 14:20, 96.57 KB) / 該附件被下載次數 587
http://bbs.18wos.org/attachment.php?aid=295187
圖片附件: 14.png (2015-1-7 14:20, 96.07 KB) / 該附件被下載次數 555
http://bbs.18wos.org/attachment.php?aid=295188
圖片附件: 15.png (2015-1-7 14:20, 97.76 KB) / 該附件被下載次數 539
http://bbs.18wos.org/attachment.php?aid=295189
圖片附件: ets2_00265.png (2015-1-7 14:20, 172.21 KB) / 該附件被下載次數 563
http://bbs.18wos.org/attachment.php?aid=295190
圖片附件: 16.png (2015-1-7 14:20, 362.43 KB) / 該附件被下載次數 533
http://bbs.18wos.org/attachment.php?aid=295191
圖片附件: 18.png (2015-1-7 14:20, 221.08 KB) / 該附件被下載次數 534
http://bbs.18wos.org/attachment.php?aid=295192
圖片附件: 17.png (2015-1-7 14:20, 524.06 KB) / 該附件被下載次數 576
http://bbs.18wos.org/attachment.php?aid=295193
作者: takashi 時間: 2015-8-21 07:37
非常感恩~~~大大您的分享~~~~
作者: 小達卡 時間: 2015-11-10 08:49
感謝樓主無私分享。
車頭篇和貨櫃篇一起收藏。
經由這些說明、示範,愈來愈了解這個遊戲迷人的地方了。
作者: toni68210 時間: 2015-11-24 05:53
被旁邊那個Z4二號機的貨櫃震到了
作者: dodo10278 時間: 2019-5-26 16:58
請問,下載連結已經不能用了,可不可以再次上傳?
作者: az88119782 時間: 2021-1-23 23:50
学习了! 谢谢楼主分享
作者: wjlovezza 時間: 2021-3-2 08:14
非常感恩~~~大大您的分享~~~~
作者: kizunajoki 時間: 2023-5-3 21:54
感谢大佬分享
作者: Hsucjdjdhcigifu 時間: 2025-8-22 21:10
感谢楼主分享
| 模载联合支援站 |
http://bbs.18wos.org/ |